CANoe 桥接快速上手
概述
本教程旨在指导用户如何利用 SysMax Vector 桥接软件,使 PCAN 设备能够无缝接入 CANoe 工程环境。
前置要求
在开始以下步骤前,请确保已按照Vector驱动完成驱动安装以及虚拟通道配置。
一、桥接软件(SysMax)配置
桥接软件可将物理 PCAN 通道映射为 CANoe 可识别的虚拟通道。
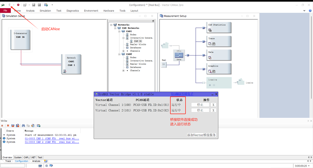
1.1 启动与后台运行
打开SysMax Vector Bridge.exe桥接软件后,程序默认会最小化至右下角系统任务栏。

操作说明:
- 自动桥接:若此前已配置过通道映射,软件启动后将自动进入"等待桥接"状态,无需额外操作。
- 修改配置:若需调整映射关系,请在任务栏右击图标并选择"还原"。

1.2 通道映射设置
在弹出的主界面中,您可以管理当前虚拟通道与物理设备的关联关系。

配置步骤:
- 添加服务:点击界面上的"添加 Vector 桥接服务"。

- 选择通道:在弹出的列表中,勾选您需要桥接的物理 PCAN 通道及对应的虚拟索引。
- 确认生效:点击 OK。
1.3 状态管理
- 停止/删除:点击"停止"可暂时挂起桥接服务;点击"X"可彻底删除该通道映射。
- 就绪状态:设置完成后,保持桥接软件处于运行/等待连接状态即可。

二、CANoe 软件环境设置
2.1 工程创建与交互器添加
- 启动 CANoe,选择合适的模板(如 CAN_500kBaud_4MBaud_2ch)新建工程。

- 添加IG交互器:交互器用于存储需要发送数据帧。在仿真设置(Simulation Setup)窗口中,右键点击总线节点,选择
Insert CAN Interactive Generator。
2.2 硬件通道映射 (Channel Mapping)
这是确保 CANoe 能够找到 PCAN 硬件的关键步骤:
点击菜单栏的
Hardware—>Channel Mapping。
绑定虚拟通道:在映射列表中,将 CANoe 的逻辑通道指向桥接软件对应绑定的 CANoe 虚拟通道。

点击 OK 保存。
2.3 波特率配置
进入 Network Hardware Configuration页面配置波特率。

重要提示
为了保障 CAN 通讯正常,配置波特率时,请在Setup中确认位时序参数是否正确,与 CAN 总线配置一致最佳。
若开启了 FD 模式,最好能设置仲裁段和数据段的Prescaler(分频系数)相同。
三、验证与应用
3.1 启动工程
完成上述配置后,且接入CAN总线后,点击 CANoe 左上角的 闪电图标 (Start) 启动工程。

3.2 发送验证
在 IG 交互器中编辑报文并点击 Send 发送。


3.3 接收验证
打开 Trace 窗口监测总线消息。

3.4 PCAN-View 设备监测
在 CANoe 连接设备之后,可以同时打开 PCAN-View 对设备总线进行检测(软件显示已占用,但也支持连接PCAN)。

测试结果:
- 在 CANoe IG 交互器中发送 CAN 帧
- Trace 窗口正常显示发送的报文数据
- PCAN-View 也能检测到总线接收正常

- 其它总线 CAN 设备发送 CAN 以及 FD 帧
- Trace 窗口正常显示接收到总线上的报文数据

